Inhaltsverzeichnis
Ressourcenverwaltung
Das Projekt Ressourcenverwaltung vereinfacht die Verwaltung der Ressourcen an der Schule.
Konzept
Wir wollen eine webbasierte Datenbank zur Verwaltung der Ressourcen, z.B Beamer, Laptops etc, an der Schule entwickeln. Die Lehrer sollen die Möglichkeit haben, nachdem sie sich angemeldet haben, die verschiedenen Geräte zu reservieren. Dabei sollen sie nicht direkt die Geräte auswählen, sondern nach Eingabe des Zwecks und des Termins mehrere Vorschläge erhalten, zwischen denen sie dann wählen können.
Benutzer
Die Benutzer der Ressourcenverwaltung sind die Lehrer. Um sich anzumelden benötigen sie ihre Email - Adresse und das dazugehörige Passwort an der Schule, das erleichtert die Wartung der Datenbank. Autorisierte Benutzer können auch neue Ressourcen eintragen oder schon vorhandene ändern oder löschen.
Aufteilung
Damit sowohl die Arbeitsteilung als auch die Wartung des Projekts erleichtert wird, haben wir uns entschieden, unser Projekt nach dem MVC-Schema zu strukturieren, das heißt das Projekt wird in Modell, View und Controller unterteilt.
Aktueller Entwicklungsstand
Modell
In diesem Bereich fällt alles, was direkt mit der Datenbank zu tun hat, auch die Datenbank selber. Diese ist einsatzbereit und wird im folgenden genauer erläutert.
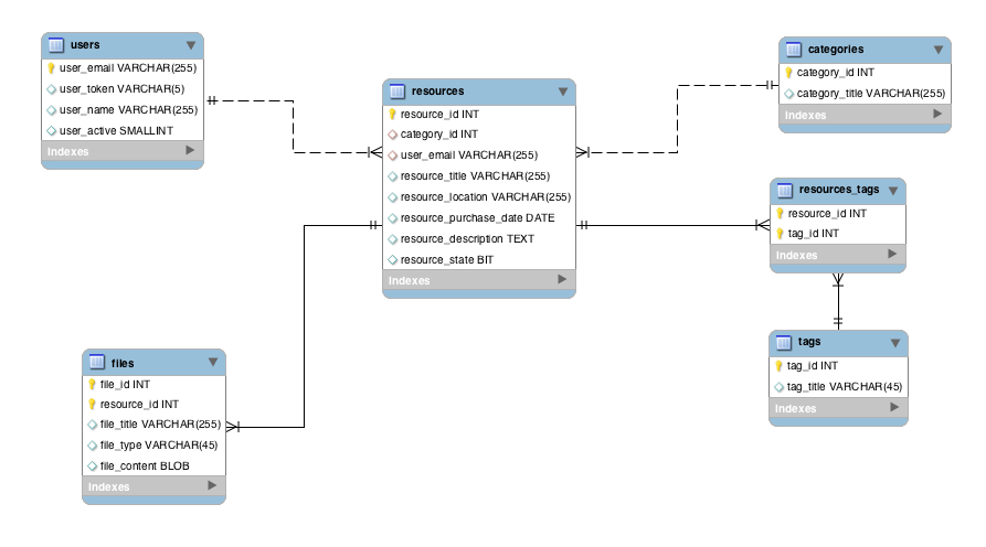
ER-Diagramm
Relationenmodell
Benutzer (Emailadresse, Passwort, Name, Aktivität)
Kategorie (KategorieID, KategorieTitel)
Stichwort (StichwortID, StichwortTitel)
Datei (DateiID, Inhalt, Typ, DateiTitel)
Ressource (RessourceID, ↑Emailadresse, ↑KategorieID, RessourceTitel, Anschaffungsdatum, Ort, Status, Beschreibung)
Ressource_Stichwort(↑RessourceID, ↑StichwortID)
View
Dies ist der optische Bereich, das Aussehen soll optisch ansprechend und einfach zu verstehen sein. Im Moment wird das Layout entwickelt und bald einsatzbereit sein.
Controller
Hier wird alles zusammengeführt und kontrolliert. Zu Zeit ist der Login- und Logoutvorgang funktionsbereit, auch das Eintragen von neuen Ressourcen funktioniert. An dem Ausleihvorgang selber wird im Moment gearbeitet, nachdem ein Testzugang auf den Schulserver eingerichtet wurde.

